Natural language search 自然語言搜尋
你不用點選項、拉下拉、翻一堆選單,只要一句話,AI 幫你搞定。
想找“去年銷量最好的產品”?想看“本月新使用者增長圖”?說一聲,AI 自動篩出來。不管是搜尋、篩選、開啟頁面,甚至發起某個操作,是把“說一句話”變成“萬能遙控器”的設計模式

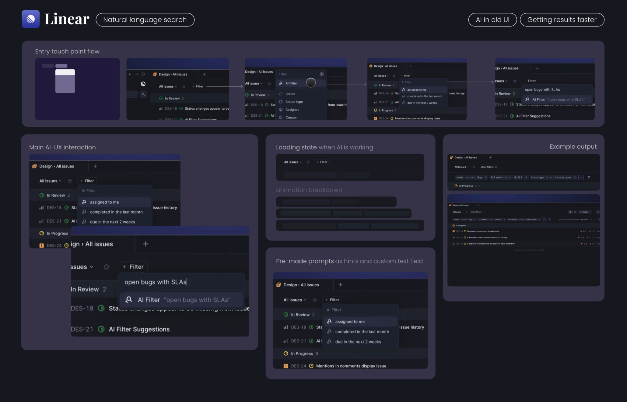
Linear 中的自然語言搜尋模式:Linear 作為一款任務/專案管理工具,在保持原有“篩選器+列表”的經典 UI 架構基礎上,透過嵌入 AI 提升搜尋效率,體現了“舊介面 + 新 AI 能力”的設計理念。
入口路徑(Entry touch point flow)
這一流程完全保留了舊有結構,使用者無需學習新互動,卻能透過 AI 獲得更靈活的表達能力。
- 使用者從熟悉的“Filter”篩選器入口開始操作
- 可選擇“AI Filter”作為篩選方式
- 與傳統下拉選項不同,AI Filter 接受自然語言輸入
- 示例中,使用者輸入:“open bugs with SLAs” → AI 自動解析並生成匹配過濾條件
主要 AI–UX 互動(Main AI–UX interaction)
- 輸入框允許使用者直接使用自然語言描述需求
- 下方顯示 AI 實時生成的過濾語義提示(AI Filter Suggestions)
- 支援模糊查詢、語義識別等,即使表達不精準也可智慧理解
載入反饋(Loading state)
- AI 處理過程中會顯示狀態條動畫
- 動畫模擬傳統“loading bar”,提升使用者預期感,避免“卡住”錯覺
- 動效簡潔,不破壞原有介面節奏
預設提示(Pre-made prompts)
- 系統提供一些快捷提示選項,如“assigned to me”“due in next 2 weeks”
- 這些不僅方便選擇,也起到“引導使用者學會怎麼表達”的作用
輸出示例(Example output)
- AI 識別出多個過濾維度:如標籤、狀態、責任人等
- 自動組合出標準結構的搜尋條件
- 搜尋結果即刻呈現,使用者無需手動點選多個篩選項
總結優勢:
- 保留原始介面,讓使用者毫無學習負擔
- 輸入方式更自然,提升效率
- 輸出結果結構化,相容原有系統邏輯
- 可擴充套件性強,適合在已有產品上快速部署 AI 能力

Stripe 將自然語言搜尋嵌入到開發者文件中,提供了一個輕量級但實用的 AI 助手,用於快速回答技術相關問題。這一案例很好地展示了“AI 融入舊介面”的落地方式。
入口觸點(Entry touch points)
- 使用者透過文件搜尋欄中的“Ask AI Assistant”入口啟用 AI 搜尋功能
- 保留傳統的搜尋框設計,無需新增互動方式
- 建議搜尋提示(suggested queries)可引導使用者進行自然語言提問
主要 AI–UX 互動(Main AI–UX interaction)
- 使用者在輸入框中輸入自然語言問題(如:What is test mode?)
- 系統提供示例問題,引導使用者提問方式
- 輸入後立即啟動 AI 響應流程,自動呼叫語義理解與文件匹配
載入狀態(Loading state)
- 顯示“Gathering sources”提示,模擬 AI 正在思考與抓取內容
- 實現“雙階段載入”:
- 初期收集(gathering)
- 實時生成回答(thinking while writing)
- 動態打字動畫增強“AI 正在工作”的可感知性
結果輸出(Example output)
- 回答內容結構清晰、語義自然,彷彿人寫的一樣
- 下方列出參考來源,點選可跳轉至文件原文段落
- 整合使用者反饋元件:Was this useful? Yes / No,用於最佳化模型效果
預期管理(Expectation management)
- 頂部顯著標註:“這些回答由 AI 生成,可能不準確”
- 明確傳達“實驗性”資訊,避免使用者誤判 AI 為官方權威
核心設計亮點:
- 用自然語言提問,無需熟悉文件結構
- 實時響應、結構化展示,提高資訊獲取效率
- 保留傳統 UI,不打擾原有使用者習慣
- 實用性強,特別適合開發者等資訊密集型使用者場景